This website requires JavaScript.
Explore
Help
Register
Sign In
admin
/
TripleCross
Watch
1
Star
0
Fork
0
You've already forked TripleCross
mirror of
https://github.com/h3xduck/TripleCross.git
synced
2025-12-25 19:03:07 +08:00
Code
Issues
Packages
Projects
Releases
Wiki
Activity
Files
1cd686e45bfefea5acc63cd5b46191a28a8afb50
TripleCross
/
docs
/
images
/
c2_summ_example.png
h3xduck
8f844c748b
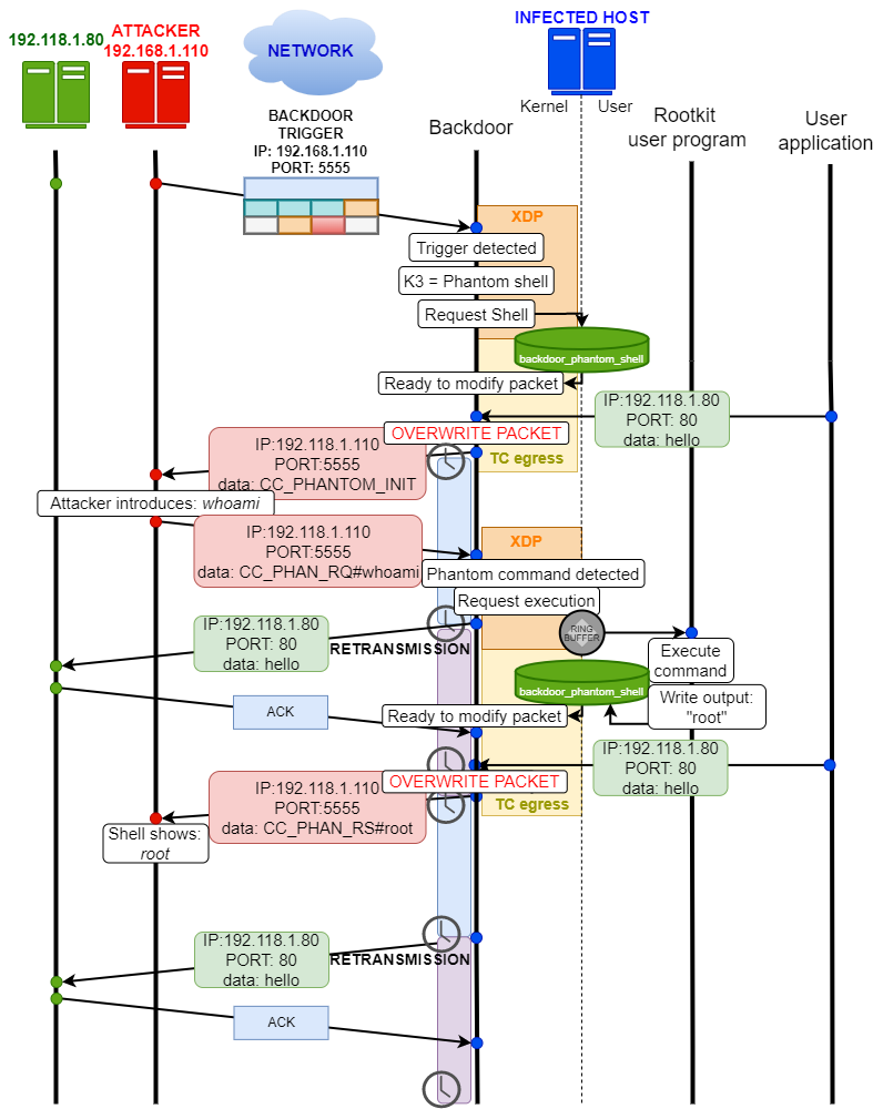
Completed command and control
2022-06-15 12:45:59 -04:00
148 KiB
796x1000px
Raw
History
Reference in New Issue
View Git Blame
Copy Permalink